We’re thrilled to announce the launch of our Python Code Visualizer! ![]()
Now, you can input any Python code and watch as it executes step by step. This tool breaks down the flow of your code, offering a clear and detailed English explanation of most assignment and conditional operations. Whether you’re debugging or just trying to understand your code better, this visualizer is here to help.
Why Use the Python Code Visualizer?
- Step-by-Step Execution: See exactly how your code runs, line by line.
- Runtime Error Insights: If your code encounters an error, you’ll be able to view all variables and their values just before the error occurred.
- Clear Explanations: Get a straightforward explanation of what’s happening in your code, helping you to learn and debug more effectively.
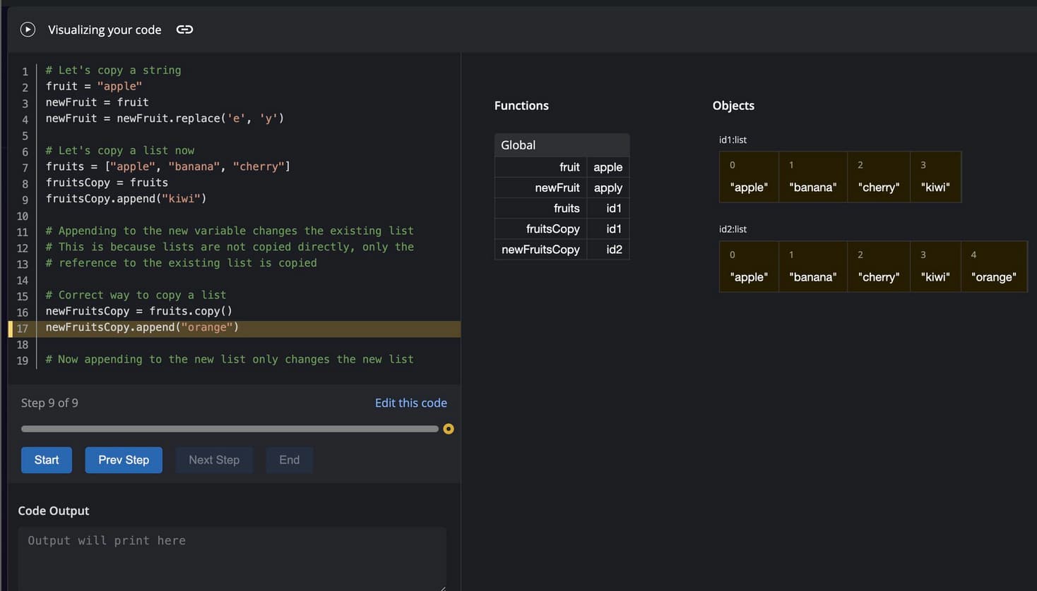
Check out the attached image to see how our visualizer makes it easy to understand even basic concepts, like the difference between copying a string vs a list in Python.
How to Access? This feature is part of our Python online compiler- Online Python Compiler and Visualizer
Also you can search “CodeChef Python Compiler” on Google and write your code on ide, click on the “Visualize Code” button, and start exploring!
We’re excited for you to try it out, and we can’t wait to hear your feedback!
