Describe your issue
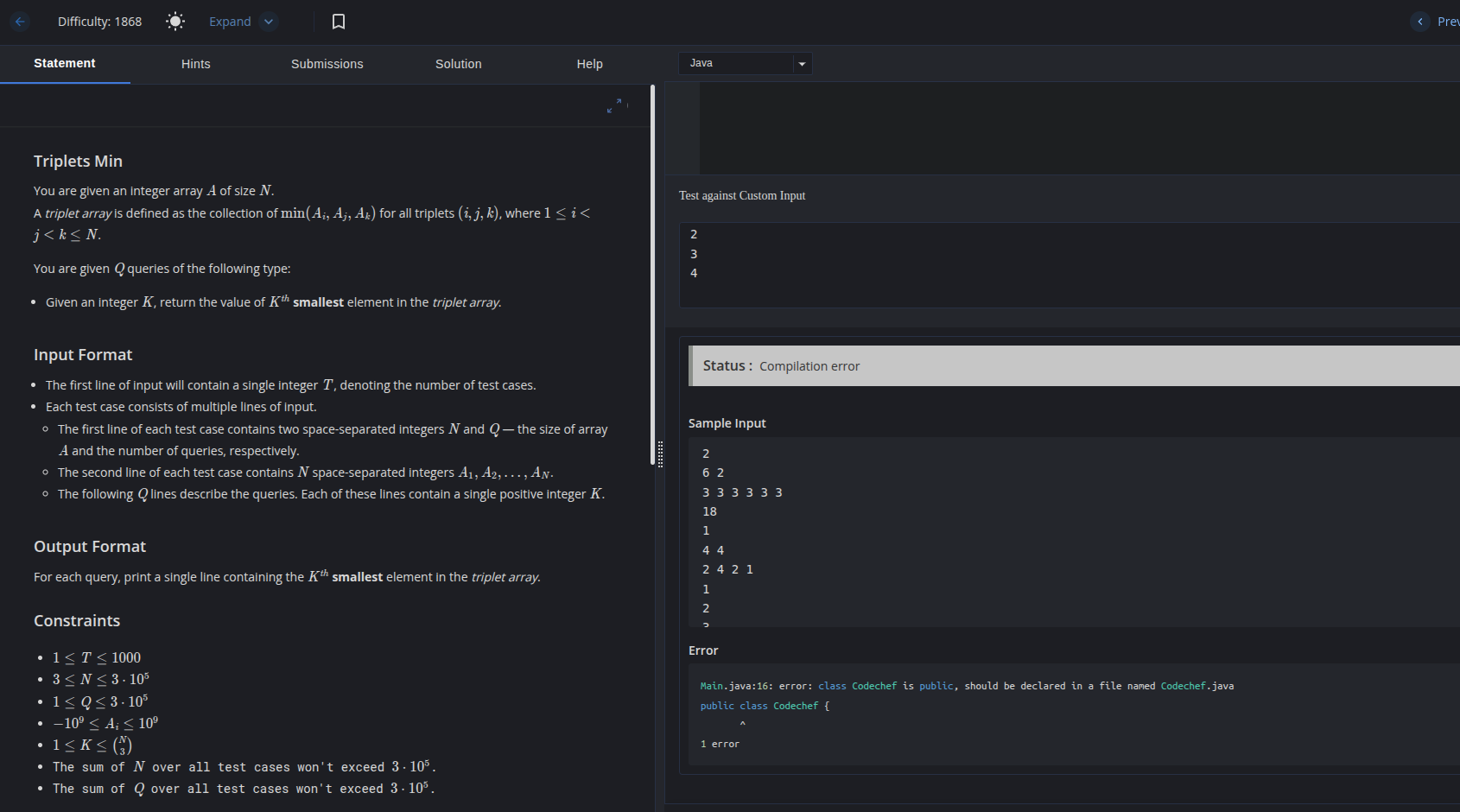
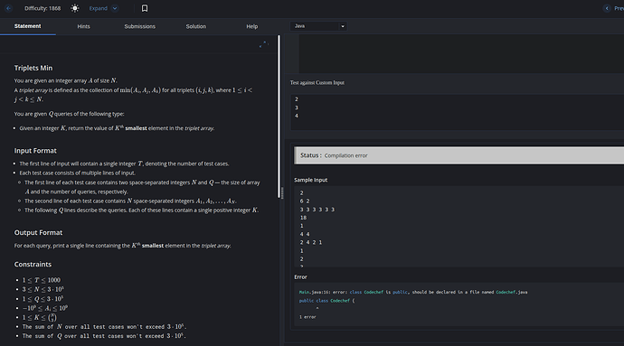
Unable to compile in Java
Main.java:43: error: class Codechef is public, should be declared in a file named Codechef.java
public class Codechef {
image attached. This was part of DSAMONDAY10 and i implemented the complete(and correct ) solution but could not submit due to this error ![]()
Anyways, kindly have a look.
Thanks
